
二〇二一年九月
翔晟电子签章在线申请系统用户手册
翔晟电子签章在线申请系统,为您提供在线递交电子签章申请资料、在线支付费用和在线下载增值税电子普通发票等功能,所有过程足不出户线上完成。
为保证电子签章申请顺利的完成,建议您使用以下的操作系统及浏览器版本。
操作系统:
Microsoft Windows XP、
Microsoft Windows 7 32位/64位、
Microsoft Windows 8 32位/64位、
Microsoft Windows 8.1 32位/64位、
Microsoft Windows 10 32位/64位。
适用浏览器版本:
IE 8.0及以上版本(建议使用IE 32位浏览器)
360浏览器兼容模式
企业(单位)办理数字证书与电子签章所需资料(新办、补办、变更通用,只需在申请表里勾选所需办理业务即可,年检在线续费不需要资料)
1、《“数字证书与电子签章”单位申请表》一份并加盖公章(附件1);
2、单位组织机构代码证复印件加盖公章(注:“三证合一”单位则无需提供此项证件)
3、营业执照(或事业单位法人证)复印件加盖公章。
4、经办人身份证复印件(正反面)加盖公章。
5、变更受理通知书复印件加盖公章(新办、补办、年审无需提供)
(注:只变公章单位自行提供变章证明并加盖“新”公章,格式不限)
个人办理数字证书与电子签章所需资料(新办、补办、变更通用,只需在申请表里勾选所需办理业务即可,年检在线续费不需要资料)
1、《“数字证书与电子签章”个人申请表》一份并加盖公章(附件2、附件3);
2、本人身份证复印件(正反面)加盖公章
3、经办人身份证复印件(正反面)加盖公章。
四、操作说明
登陆网址:http://www.share-sun.com/xsapply/admin/login.aspx?unitname=zhanjiang 。
系统登陆界面如下图所示,点击注册填写,选择填写对应注册的相关信息。如果您已注册过本系统,直接使用账户(支持邮箱、手机号、自定义用户名三种账户登陆)、密码登陆即可,否则请先注册。

如果您是代表所在单位进行电子签章申请选择企业注册,否则选择个人注册,具体注册项如下图所示。

注册成功后直接输入账户(支持邮箱、手机号、自定义用户名三种账户登陆)、密码登陆即可。
登录系统之后,默认打开的页面。如下图:

如果您需要在线申请电子签章,您可以点击页面中“新办”或者左侧菜单栏的“在线申请”菜单进入新办申请页面,带*号为必填项。

下面将具体阐述递交材料:
如果您要办理包含单位公章的电子签章,请选择单位;否则请选择个人。
1) 用户操作申请,首先选择自己对应的角色是单位还是个人。提醒单位是必须要填写准确的单位名称、统一社会信用代码(组织机构代码证)、经办人的姓名、联系手机和邮箱;个人则必须要填写签章使用者的准确姓名和身份证号码。
2) 选择对应的购买年限和数量后点页面右下角“下一步”,系统会弹出提示,请仔细核对填写信息是否有误。
3) 核对电子签章申请信息、发票等相关操作信息。请仔细核对填写的相关内容后点击页面最下面“确认提交”。确定无误后,进入在线支付页面,此页面可以选择支付方式。
4) 下面对单位信息需要填写的项做说明:
(1)购买使用年限:当前项目默认办理一年,可以选择办理多年。
(2)购买签章数量:每一个订单只能申请一个,如果需要多办需重新相应下订单,再合并提交付款。
(3)单位名称:需要办理电子签章的单位名称。
(4)统一社会信用代码(组织机构代码证号):证件号码相应填写营业执照上的统一社会信用代码或组织机构代码证号.
(5)客户类型:根据您单位(企业)类型选择,这个选择不会影响使用。
(6)经办人姓名:填写上您的姓名,即当前填信息递交材料的人员姓名。
(7)经办人手机号:填写上您的手机号,方便在申请信息及状态更新时及时方便的通知到您。这里默认显示注册账户时填写的手机号,如果此号码不是您本人,可在这里重新填写。
(8)经办人邮箱:填写上您的邮箱,默认显示注册账户时填写的邮箱,如果此邮箱不是您本人,可自行修改正确。邮箱方便我们给您发送重要的办理信息。
(9)申请材料扫描件(格式不限):请点击“申请表模板下载”,按照模板里的办理须知提供相应的材料后压缩打包上传即可,压缩包大小不超过20M。
5)下面对个人信息需要填写的项做说明,如果的请参考上面的单位信息选择或者填写:
(1)个人姓名:即需要办理电子签章的人员姓名。
(2)身份证号码:即需要办理电子签章的人员身份证号码。
(3)所属企业:需要办理电子签章的人员所属的单位,如果没有填自己的姓名即可。
(4)申请材料扫描件(格式不限):请点击“申请表模板下载”,按照模板里的办理须知提供相应的材料后打包上传即可,压缩包大小不超过20M。
信息填写完毕后点击“提交申请”按钮,会有如下图提示

图里确定进入到步骤三完善订单信息页面,点取消可返回修改申请信息。
6)完善、确认订单信息
完善订单信息页面,需要注意的地方:
(1)支付方式:本系统支持支付宝方式支付。
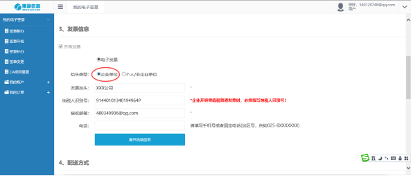
(2)发票信息:发票统一为增值税电子普通发票,在下订单时用户自行填写发票信息,带*号为必填项,如果需要填纳税人识别号需要选择“企业单位”。如下图所示,以下所填信息为发票信息。当订单状态显示“完成”时,系统按下订单时填写发票信息自动开发票。

(3)提交订单:
单个订单提交:填写完成后点击“确认提交”按钮,在提交之前请确认各项申请信息是否正确,核对电子签章费用、支付手续费或总费用等再提交。
多个订单合并提交:如果您的未支付订单里已存在其他未支付的订单并且需要支付的,在这个页面里不需要做任何操作,直接去“我的订单”——>“未支付订单”里合并付款,如下图所示:

勾选上需要合并支付的订单,点击“合并订单”按钮即自动生成订单合并后的总金额,再前往支付。
7)在线支付
在线支付页面选择支付宝,点击“去支付”后,您可选择扫码或登录网页支付宝进行支付

支付操作完成后回到系统中(如下图),若支付成功则点击“支付成功”进入已支付订单页面,若未支付成功,则点击“支付失败”进入未支付订单页面。

8)等待办事人员为您制作USB_KEY(包含电子签章)
支付成功后我们将立即为您的订单做业务办理,并且在付款成功后的一个工作日内将您申请的USB_KEY寄出,此时在您的已支付订单列表中,此条订单状态标记为“处理中”,如下图所示:

如果经业务人员审核您递交的申请材料存在错误,那么您的订单状态将标记为“审核不通过”,如下图,需要点击这条订单后的材料重传,将正确的材料重新提交后,点击“提交申请”即可。

9)USB_KEY已邮寄,等待签收
业务人员将您申请的电子签章(含数字证书)制作完成后,统一用EMS快递寄出去,此时此订单状态将会标记成“已完成”,如下图所示:

在当条订单记录后点击“查看详情”,可查看顺丰快递单号,如下图所示。

10)发票统一开电子发票
当此条订单状态将会标记成“已完成”时,系统会自动把电子发票开好,请登我司电子发票的下载网址 https://fapiao.share-sun.com/fapiao/ 下载,或者可单击当条订单记录后“查看详情”,也可以直接下载电子发票,如下图:

3、我的订单
登录进入系统后点击左侧第二个主菜单项“我的订单”,分别出现子菜单为未支付、已支付订单。如图所示,选择菜单中的“未支付订单”查看当前未支付的订单的列表,若想删除未支付订单的记录,则勾选上对应记录前的选择复选框后,点击“取消”按钮进行批量删除处理或单条记录删除处理。

4、体验盖章

如图所示,选择“体验盖章”则进入测试盖章环境。用户可以对已经办理成功后的KEY进行测试盖章,查看盖章效果。
5、我的账户
如图所示,在“我的账户”菜单下,可以查看“收货地址管理”、“账户基本信息”和“账户密码重置”。
“收货地址管理”中可以对自己填写的地址进行新增、修改和删除

“账户基本信息”中可以对账户填写的基本资料进行修改。

“账户密码重置”可对登录账户密码进行修改,修改须填写准确旧登录密码。另外页面右上角,下拉菜单中选择“修改密码”进入此页面。

a.您可以将本网站添加到您的受信信用的站点。
添加过程: 工具 -> Internet选项 -> 安全 -> 受信任的站点 -> 站点 ->*.share-sun.com->添加 (需取消下面的勾才能点添加) 。如图所示:

b.看下网页的顶部或底部是否有一个白色的行条(提示字样为:"南京翔晟信息技术有限公司")的安全控件加载的提示,如果有则点击同意加载。点完之后,关掉浏览器,重新访问。如图所示:

c.请按照如下步骤进行设置: 将本网站添加到兼容性视图网站中。添加过程:点击浏览器的工具->兼容性视图设置,将www.share-sun.com添加至兼容性视图网站,然后关闭该窗口刷新页面或者退出重新登录;如下图所示:

1)点击前往付款未跳转到支付页面
IE浏览器-工具-弹出窗口阻止程序-关闭弹出窗口阻止程序,然后重新点击打开支付页面
360浏览器一般为网页插件拦截,仔细看网页地址栏处的提示,然后重新点击打开支付页面
2)IE8.0版本浏览器打开支付页面后提示错误
可更换360浏览器后再重新打开支付页面
自助下载发票网址:https://fapiao.share-sun.com/fapiao/ (输入发票抬头)
以上即翔晟电子签章在线新办系统的相关介绍,如果您在使用的过程中出现相关问题,可以致电客服热线、微信添加公众号”dianqianw”等方式联系反馈,感谢您的配合!
